x402 協議正在讓網路跳過廣告,進入微支付時代

👤 energy001@Adelaide 📅 2026-04-03 15:29:24

區塊鏈技術使微支付成為可能,x402 將改變網路經濟模式,從廣告轉向小額付費,為代理化網路時代做好準備。本文源自 @_0xarayan 所著文章,由深潮 TechFlow 整理、編譯及撰稿。
(前情提要:解密「x402」:重構 AI 時代支付信任,通往下一代機器文明的聖杯 )
(背景補充:x402 協議是什麼?如何掀起 AI 代理時代的網路支付革命 )

幾十年來,線上廣告一直是網路賴以生存的唯一方式。

每個人都在爭奪注意力。為了實現這一目標,公司會收集與使用者相關的所有可能資料,建立使用者畫像,並向使用者展示廣告。

x402 協議正在讓網路跳過廣告,進入微支付時代
代理性網路與原罪

在網路中,這種單一模式開啟了一個如今市值達數兆美元的市場。

金融一直存在於網路中:

  • 與支付服務提供商合作
  • 設置付費牆限制網站訪問
  • 或展示廣告

然而,微支付(小於 1 美元)在經濟上一直不可行(Visa/Mastercard 每筆交易收取約 2% + $0.10 的費用),因此廣告成為唯一的模式:

  • 使用者可以免費訪問海量內容
  • 廣告商可以精準定位使用者群體推廣產品
  • 內容發布者可以通過內容獲利

這對所有人來說都是一種雙贏。

隨著世界逐步邁向代理化時代:

  • 代理開始取代人類成為內容消費者,並逐漸成為中間層。
  • 廣告商將無法再直接針對人類進行廣告投放,廣告經濟將面臨崩塌。
  • 代理要麼通過「抓取」內容,要麼直接購買內容。
  • API(應用程式介面)將成為預設的通訊模式,而不是通過瀏覽器或代理瀏覽器進行互動。
x402 協議正在讓網路跳過廣告,進入微支付時代
使用者路徑

抓取或盜取內容在經濟上對網路來說不可行,因此內容發布者將轉向為其網站收取微支付費用,而代理則需要一種支付這些費用的方式。幾十年來,微支付一直無法實現,直到區塊鏈的出現。

像 @Solana 這樣的區塊鏈使大規模微支付成為可能,同時避免了對使用者的剝削。

x402 是基於 402 標準建構的統一介面,能夠實現:

  • 消費者支付內容費用
  • 發布者收取內容費用

這一切無需中間商(如 Visa 或 Mastercard),從而讓代理化微支付成為現實。

x402 協議正在讓網路跳過廣告,進入微支付時代
來源:payai.network

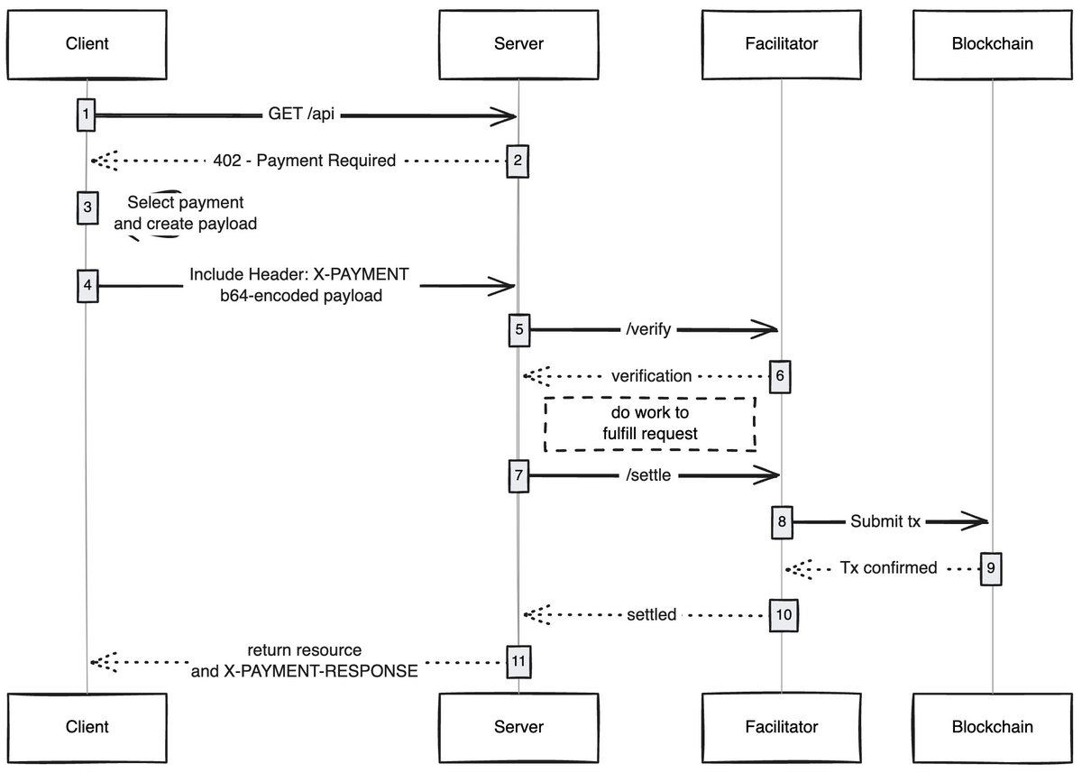
任何客戶端(代理/瀏覽器)發送請求以訪問內容時,內容主機會回應並要求支付內容費用,客戶端完成支付後即可獲得內容訪問權限,從而開啟代理化網路的新經濟。

我感到興奮的用例

無 Gas 使用者體驗:我認為一個未被充分探索的領域是 x402 如何讓使用者在任何網路上的交易實現無 Gas 體驗,使用者只需在錢包中擁有資產即可完成交易。

x402 瀏覽器:有人應該直接對 Chromium 進行分叉並將 x402 整合到瀏覽器中。 @Brave 實際上應該這麼做,他們在加密領域擁有良好的使用者認知度,已經具備錢包功能,並預設支援 IPFS。在我看來,他們是最有可能實現這一點的團隊。

鏈上市集:傳統市場中存在探索問題,@CoinbaseDev 通過引入 bazaars(「市集」的印地語)解決了這一問題,但這些是由中心化維護的市集,始終會有一定限制。有人應該創建一個鏈上目錄,讓任何人都能添加自己銷售的內容(API/新聞簡訊/書籍等),並在目錄中嵌入評分機制,就像 OpenRouter 對模型的評分一樣。

跳過廣告:像任何技術一樣,世界需要時間來適應 x402。在此期間,可以通過微支付跳過廣告,這將是 x402 的一個自然發展方向。使用者可以設置每日的偏好支出限額,訪問 YouTube 時,x402 瀏覽器會自動跳過廣告並向廣告商支付費用。

我總是對簡單技術如何解鎖新經濟感到驚嘆,x402 就是其中之一。

如果你正在這個領域進行開發,無論是賣方還是買方,都可以聯絡我。我們正在為你們建構一些東西。

標籤:
分享:
FB X YT IG
energy001@Adelaide

energy001@Adelaide

區塊鏈與加密資產編輯,專注於分析領域內容分析與洞察

評論 (10)

克萊門汀 73天前
炒作成分依然大於實際價值創造。
凱蘭 73天前
很好的總結,區塊鏈確實在快速迭代。
華萊士 73天前
先發優勢在公鏈競爭中過於明顯,後來者難突圍。
哈珀 73天前
隱私幣面臨最強的監管壓力,生存空間受擠壓。
克萊爾 73天前
觀點贊同,市場終會回歸技術價值。
克洛伊 73天前
觀點贊同,市場終會回歸技術價值。
吉迪恩 74天前
安全性和便利性之間,目前沒有完美答案。
維尼 75天前
參與PoS質押,主要面臨什麼風險?
裡根 93天前
怎麼查看一筆區塊鏈交易的具體信息?
珍珠 95天前
文章對監管的態度略顯天真。

添加評論

熱門內容